Overview of NetDB


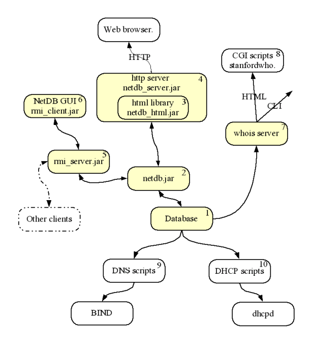
NetDB is a set of libraries, programs, and services which provide access to the NetDB database, which stores machine and network parameters like names, IP addresses, etc. This information is used to generate DNS tables and DHCP configuration, which happens at fixed intervals. To the left is a logical diagram of different parts of NetDB.

The numbered boxes represent the parts NetDB, not all of them are maintained under one source tree. Parts 8, 9 and 10 maintained separately from the main body. Thus in a more narrow sense NetDB consists of parts 1 through 6.

1. The heart of NetDB is its database back end, running on Oracle. A lot of the code is written in pl/sql.

2. A set of java libraries. Netdb.jar is a core library of NetDB, all database access happens through it.

3. html_netdb.jar generates html pages

4. netdb_server.jar serves html pages to the client maintaining html session.

5. rmi_server.jar exposes netdb.jar library through rmi providing user authorization though kerberos.

6. rmi_client.jar is java GUI to the NetDB deprecated/gone

7. whois server - provides command line interface as well as html to query database.